Với tính chất khá đặc thù lại chứa nhiều thành phần độc hại, khó xử lý nên quy trình xử lý nước thải sản xuất sơn thường trải qua nhiều giai đoạn. Dưới đây là các bước chi tiết giúp hệ thống xử lý hiệu quả, nước thải đầu ra đạt chuẩn QCVN 40:2011/BTNMT.
Các chỉ tiêu cần xử lý trong nước thải sản xuất sơn
Nước thải từ quá trình sản xuất nước sơn chứa nhiều thành phần độc hại, trong đó nổi bật là Polyme tổng hợp (chất tạo màng) không phân huỷ sinh học, dung môi hữu cơ, bột màu chứa kim loại nặng như chì, thủy ngân, cadmium,… cùng các chất phụ gia tăng độ bám dính, chống nấm mốc, rỉ sét,… Ngoài ra còn bao gồm lượng lớn chất hữu cơ phát sinh từ quá trình sinh hoạt của công nhân viên nhà máy chứa nhiều các chất hữu cơ.

Tương ứng với đặc trưng của nước thải sản xuất sơn là các chỉ tiêu hệ thống cần xử lý đạt chuẩn QCVN 40:2011/BTNMT trước khi thải ra môi trường, thể hiện ở bảng dưới. Trong đó, nổi bật với chỉ tiêu COD cực kỳ cao, COD tồn tại ở nhiều dạng và khó phân huỷ sinh học.
| Chỉ tiêu | Đơn vị | Giá trị điển hình | Giá trị C (cột A) | Giá trị C (cột B) | Ảnh hưởng |
| Độ pH | – | 6 – 9 | 6 – 9 | 5,5 – 9 | Ảnh hưởng đến hệ sinh thái thủy sinh, khả năng hoạt động của các hệ thống xử lý. |
| COD | mg/L | 500 – 1.000 | 75 | 150 | Chỉ số phản ánh lượng chất hữu cơ có thể bị oxy hóa. |
| BOD | mg/L | 200 – 500 | 30 | 50 | Chỉ số phản ánh lượng chất hữu cơ có thể bị phân hủy sinh học. |
| TSS | mg/L | 100 – 500 | 50 | 100 | Chỉ số phản ánh lượng chất rắn lơ lửng trong nước thải. |
| Hàm lượng kim loại nặng | mg/L | Tùy thuộc loại sơn | – | – | Gây độc hại cho sức khỏe con người và môi trường. |
Quy trình xử lý nước thải sản xuất sơn đạt chuẩn QCVN 40:2011/BTNMT
Với tính chất đặc thù, chứa nhiều thành phần độc hại, quy trình xử lý nước thải sản xuất sơn thường trải qua nhiều giai đoạn. Dưới đây là quy trình xử lý nước thải sản xuất sơn được sử dụng phổ biến hiện nay nhờ hiệu suất xử lý cao, dễ vận hành, cho phí đầu tư thấp, bùn vi sinh có thể tái sử dụng.

– Chi tiết quy trình xử lý nước thải sản xuất sơn:
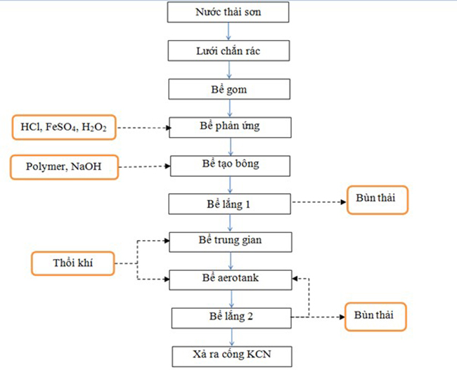
Hố thu gom
Nước thải từ các bộ phận của quá trình sản xuất sẽ được dẫn sang hố thu gom để chuẩn bị cho việc xử lý. Trước đó, nước thải sẽ được dẫn qua song chắn rác để lọc các tạp chất khô, có kích thước lớn.
Bể điều hòa
Sau khi đã thu gom đến một thể tích nhất định, nước thải sản xuất sơn sẽ được bơm trực tiếp sang khu vực bể điều hòa để ổn định về lưu lượng và nồng độ các chất độc hại. Trong bể điều hòa có đặt thiết bị thổi khí để tránh lắng cặn xuống đáy bể dẫn đến phân hủy kỵ khí trong bể gây ra mùi hôi.
Bể keo tụ tạo bông
Nước thải sản xuất sơn được đưa sang bể keo tụ tạo bông. Tại đây sẽ tiến hành châm hóa chất kết dính, bùn nhỏ gom lại với nhau thành những bông cặn có kích thước đủ lớn trước khi dẫn qua bể để lắng.
Bể lắng 1
Ngay sau khi được keo tụ, nước thải được dẫn sang bể lắng 1, các bông cặn vừa được kết dính sẽ được lắng sâu xuống đáy bể. Phần bùn sẽ được đưa sang bể riêng để xử lý, phần nước tiếp tục di chuyển ở các bước tiếp theo.
Bể Fenton
Nước thải sẽ được mang đến bể oxy hóa bằng hệ Fenton để oxy hoá các chất khó phân huỷ. Tại đây, axit H2SO4 cũng như chất oxi hóa H2O2 và xúc tác MnSO4 sẽ được châm vào nước thải để xảy ra các phản ứng phân hủy một số chất có độ bền cao.
Bể trung hòa
Sau quá trình phân hủy, lượng bùn trong nước thải sản xuất sơn lại một lần nữa tăng lên. Vì thế mà hệ thống sẽ đưa nước sang bể lắng trung hòa để tiếp tục làm sạch. Tương tự ở bể lắng 1, phần bùn sẽ được mang đến một khu vực riêng. Nước thải lúc này sẽ được điều chỉnh về trạng thái trung hòa để quá trình xử lý vi sinh tiếp theo được đảm bảo.
Bể Aerotank
Nước thải sau khi lọc và phân hủy cơ bản sẽ bắt đầu vào quá trình xử lý tại bể Aerotank. Lúc này, các vi sinh vật hiếu khí với đặc tính của mình sẽ liên tục phân hủy chất hữu cơ trong nước thải để phục vụ cho quá trình sinh dưỡng. Chúng sẽ tạo thêm nhiều sinh khối mới nhờ dùng nguồn thức ăn từ trong nước.
Tại bể hiếu khí, quá trình xử lý nước thải ngành sản xuất sơn sẽ phân hủy các chất hữu cơ thành những hợp chất vô cơ, nước, O2 và CO2 ít độc hại cho môi trường. Quá trình giúp phân hủy các chất hữu cơ hòa tan, giảm nồng độ COD, BOD trong nước thải.
Bể lắng 2
Sau quá trình xử lý nhờ vi sinh vật, nước thải sẽ được dẫn qua bể lắng cuối cùng để lắng phần bùn sinh học tồn tại trong nước. Phần bùn lắng này được chia sang hai khu vực, một lượng bùn sẽ trở về bể xử lý Aerotank để duy trình sinh khối, phần còn lại sẽ được mang đi xử lý.
Bể khử trùng
Sau khi nước thải đáp ứng đủ các tiêu chuẩn QCVN 40:2011/BTNMT thì bước cuối cùng là được mang đi khử trùng (Clo, UV, Ozone) để loại bỏ vi khuẩn, virus, các mầm bệnh một lần triệt để trước khi thải ra môi trường qua đường cống của nhà máy.
Tăng hiệu suất xử lý sinh học nước thải sản xuất sơn
Nước thải sản xuất sơn có chỉ tiêu COD cao đến rất cao, do đó để nước thải đầu ra đạt chuẩn QCVN 40:2011/BTNMT thì đơn vị vận hành có thể sử dụng thêm sản phẩm men vi sinh Microbe-Lift IND vào bể Aerotank. Microbe-Lift IND chứa đến 13 chủng vi sinh dạng lỏng hoạt tính mạnh, thích nghi nhiều môi trường sẽ giúp tăng khả năng xử lý COD, BOD, TSS hiệu quả mà không lo vi sinh chết do sốc tải.
Ngoài ra có thể kết hợp thêm men vi sinh Microbe-Lift SA để giảm thể tích bùn và mùi hôi trong hệ thống xử lý nước thải.

Men vi sinh Microbe-Lift IND và Microbe-Lift SA tồn tại ở dạng lỏng, không cần ngâm ủ để kích hoạt mà có thể sử dụng ngay vào hệ thống, đẩy nhanh quá trình phân huỷ nhờ các chủng vi sinh hoạt tính mạnh gấp 5 – 10 lần vi sinh thông thường, từ đó mang lại hiệu quả vượt trội.
Tuỳ vào từng hệ thống xử lý nước thải sản xuất sơn mà liều lượng sử dụng thực tế sẽ khác nhau nhằm đảm bảo hiệu suất và tối ưu ngân sách. Liên hệ BIOGENCY qua HOTLINE 0909 539 514 để được hỗ trợ tư vấn chi tiết về giải pháp nhé!
>>>Xem thêm: Hướng dẫn lấy mẫu nước thải công nghiệp.

